PegZone
THIS DOCUMENTATION IS OUT OF DATE. NEW DOCUMENTATION WILL BE AVAILABLE SOON.
This document described how PegZone works in the case of dfinance protocol.
Introduction
PegZone is a protocol allowing to cross-chain values transfers between chains.
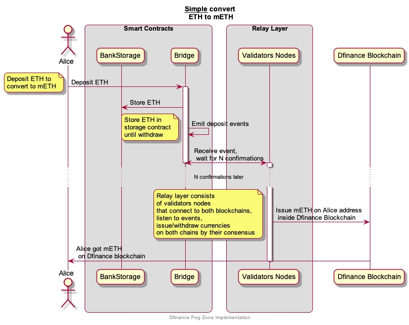
Currently dfinance supports Ethereum blockchain: ETH and ERC20 tokens transfers. The protocol built on smart contracts and allowing to lock ETH and ERC20 tokens in smart contract in Ethereum blockchain. This smart contract calling Bridge and manages by approved validators list (Proof-Of-Authority).
Once validators nodes see new values locked in the smart contract, validators release equal amount minus fees into dfinance blockchain, on provided address in dfinance network.
Parameters of current PegZone:
Listed coins/tokens: ETH.
ETH parameters:
Maximum capacity (ETH): 1 000 000.
Minimum exchange (WEI): 1 000.
Fees: 0.1%.
Minimum confirmations: 100.
PegZone takes fees only when your deposit your coins/tokens to dfinance, when you withdraw validators don't take fees at all.
Nice UML to see how it works:

For more details, include smart contracts, check our eth-peg-zone repository.
IMPORTANT: contracts deployed to ropsten testnet, so use only ropsten ETH. This is very experimental software, it could contain critical issues and bugs, use only testnet coins/tokens.
Last updated
Was this helpful?